Skip to content
SHUKAGOU
搜索文档
K
Main Navigation
新人指南
系统配置
API接口
更多
更新日志
喝杯奶茶
友情链接
数卡购
自助授权
官方货源
外观
Menu
返回顶部
此页内容
首页
数据管理
数据管理
数据管理
约 33 字
小于 1 分钟
2025-03-23
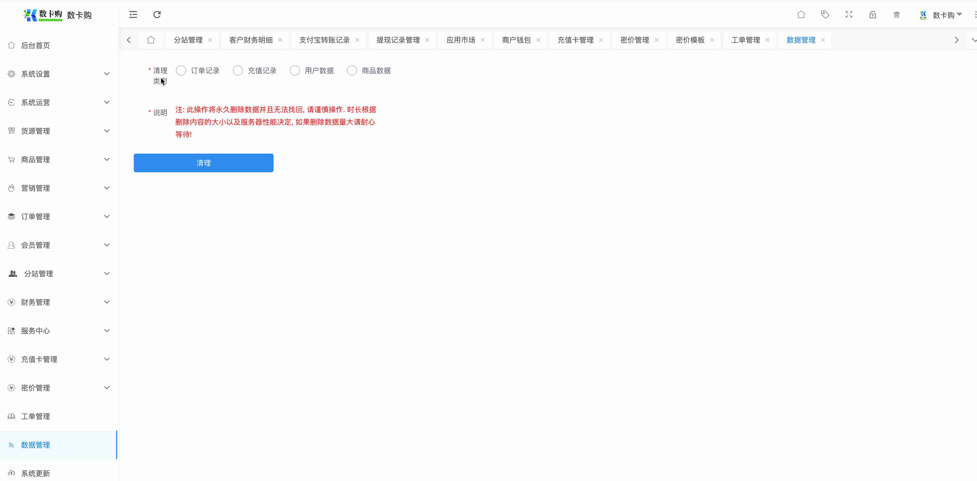
删除数据
可以在此删除订单、充值、用户、商品数据
0%